T-SQL で連続する日ごとのデータを日付範囲のデータにまとめる
連続する日ごとのデータを日付範囲のデータにまとめあげる
日ごとのデータがあって、同じ値が連続する期間を、日付範囲のデータにまとめあげたいような時ありませんか?
例えば、日ごとに値段が変動するような商品があって、商品(ItemID)の販売日(SalesDate)ごとの値段(Price)と手数料(HandlingFee)を持つ、次のようなItemPrice テーブルがあるとします。

商品ごとに値段と手数料が同じ期間を同じグループとして、連続する販売日でまとめた以下のようなデータを取得したいような状況です。
今回はそんな時に使えるクエリーをご紹介したいと思います。
連続する日ごとのデータを日付範囲のデータにまとめるクエリー
まず、今回使う ItemPrice テーブルとデータを生成するスクリプトをは次の通りです。
CREATE TABLE ItemPrice( ItemID INT NOT NULL, SalesDate DATE NOT NULL, Price MONEY NOT NULL, HandlingFee MONEY NOT NULL, PRIMARY KEY (ItemID, SalesDate) ); INSERT INTO ItemPrice (ItemID, SalesDate, Price, HandlingFee) VALUES (1, '2018-04-01', 1000, 10), (1, '2018-04-02', 1000, 10), (1, '2018-04-03', 1000, 10), (1, '2018-04-04', 1010, 10), (1, '2018-04-05', 1010, 10), (1, '2018-04-06', 1010, 8), (1, '2018-04-09', 1010, 8), (1, '2018-04-10', 1010, 8), (2, '2018-04-01', 2000, 20), (2, '2018-04-02', 2000, 20), (2, '2018-04-03', 2000, 20), (2, '2018-04-04', 2000, 20), (2, '2018-04-08', 2000, 20), (2, '2018-04-09', 2000, 20), (2, '2018-04-10', 2000, 20);
まず、値段は関係なく、商品ごとに連続した日付のみ取得してみましょう。
SELECT ItemID, MIN(SalesDate) AS SalesDateFrom, MAX(SalesDate) AS SalesDateTo FROM (SELECT ItemID, SalesDate, ROW_NUMBER() OVER (PARTITION BY ItemID ORDER BY SalesDate) AS RowNo1 FROM ItemPrice) AS T GROUP BY ItemID, DATEDIFF(dd, RowNo1, SalesDate) ORDER BY ItemID, MIN(SalesDate);
[ 実行結果 ]
クエリーのポイントを見ていきましょう。
まず青で囲まれた部分ですが、サブクエリーの中で ItemID でパティションわけして、 SalesDate 順で ROW_NUMBER を生成しておきます(RowNo1)。 これが基準の番号となります。
そして、緑で囲まれた部分で RowNo1 と SalesDate の差分(DATEDIFF)でグルーピングすることによって、連続している日付が同じグループになります。
次に、商品ごとに値段と手数料が同じ期間を同じグループとして、連続する販売日の日付範囲でまとめたデータを取得するクエリーはこちらです。
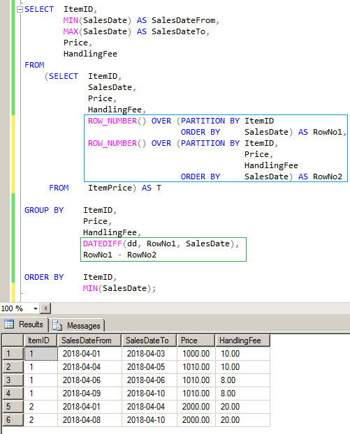
SELECT ItemID, MIN(SalesDate) AS SalesDateFrom, MAX(SalesDate) AS SalesDateTo, Price, HandlingFee FROM (SELECT ItemID, SalesDate, Price, HandlingFee, ROW_NUMBER() OVER (PARTITION BY ItemID ORDER BY SalesDate) AS RowNo1, ROW_NUMBER() OVER (PARTITION BY ItemID, Price, HandlingFee ORDER BY SalesDate) AS RowNo2 FROM ItemPrice) AS T GROUP BY ItemID, Price, HandlingFee, DATEDIFF(dd, RowNo1, SalesDate), RowNo1 - RowNo2 ORDER BY ItemID, MIN(SalesDate);
[ 実行結果 ]
先ほどの、RowNo1 に加えて、ItemID と同じ値の場合に連続して欲しいカラム(今回は Price と HandlingFee)でパティションわけして、 SalesDate 順で ROW_NUMBER を生成しておきます(RowNo2)。
そして、RowNo1 と RowNo2 の差分でグルーピングすると、値が揃っている時に同じグループになります。
ItemID と、この両方の差分でグルーピングすることによって、連続の日付で指定したカラムのデータが同じ期間が、同じグループになるようにしています。
わかりやすいように、グルーピングされていないデータも載せておきます。
SELECT ItemID, SalesDate, Price, HandlingFee, RowNo1, DATEDIFF(dd, RowNo1, SalesDate) AS Diff1, RowNo2, RowNo1 - RowNo2 AS Diff2 FROM (SELECT ItemID, SalesDate, Price, HandlingFee, ROW_NUMBER() OVER (PARTITION BY ItemID ORDER BY SalesDate) AS RowNo1, ROW_NUMBER() OVER (PARTITION BY ItemID, Price, HandlingFee ORDER BY SalesDate) AS RowNo2 FROM ItemPrice) AS T ORDER BY ItemID, SalesDate;
[ 実行結果 ]